

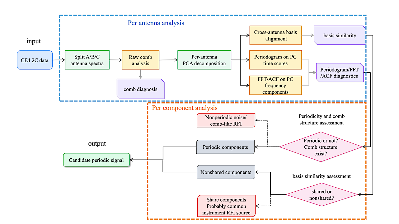
Schematic overview of the data-processing workflow in this work. After splitting the 2C data into three antenna spectra, we first conduct a general comb diagnostics for each antenna, then perform per-antenna PCA decomposition, basis alignment, and periodogram/FT/ACF analysis. The component-level results are finally combined to distinguish non-shared periodic signals from shared or comb-like RFI. — astro-ph.IM
Chang’E-4 (CE4), the first mission to soft-land on the lunar farside, provides a unique opportunity for astronomical observations from an environment shielded from terrestrial radio interference, and thus serves as pathfinder for lunar farside radio search for extraterrestrial intelligence (SETI) studies.
We present a search for periodic technosignatures using low-frequency radio observations from the CE-4 mission, the first radio SETI study based on data from on the observation in lunar farside. We analyze the CE4 dynamic spectra with a component-level framework that combines principal component analysis (PCA), cross-antenna basis alignment, as well as temporal periodicity and frequency comb structure diagnostics.
No final periodic candidate signal is found after the selection procedure, and we therefore find no evidence in the present CE4 sample for a credible periodic artificial signal.
This study serves as a pathfinder and provides a practical framework for lunar radio SETI analysis. As more future lunar missions begin to incorporate radio instrumentation, lunar farside may become a promising site for expanding radio SETI research.

Real working environment and schematic diagram of CE-4 lander. The photo of CE-4 lander in the left panel was taken by the panoramic camera of CE-4 cruiser (Yutu-2). The antenna distribution of LFRS is illustrated in the right panel. — astro-ph.IM
Jian-Kang Li, Zhen-Zhao Tao, Bo-Lun Huang, Kang-Jiao, Tong-Jie Zhang, Ming-Yuan Wang, Jin-Song Ping
Comments: 12 pages, 6 figures, 2 tables
Subjects: Instrumentation and Methods for Astrophysics (astro-ph.IM)
Cite as: arXiv:2604.07920 [astro-ph.IM] (or arXiv:2604.07920v1 [astro-ph.IM] for this version)
https://doi.org/10.48550/arXiv.2604.07920
Focus to learn more
Submission history
From: Jiankang Li
[v1] Thu, 9 Apr 2026 07:39:51 UTC (3,548 KB)
https://arxiv.org/abs/2604.07920
Astrobiology, SETI,






